View Images Library Photos and Pictures. TTM HACK!!!!!!!!!!!!! - YouTube To Learn, Students Need to DO Something | Cult of Pedagogy MathyCathy's Blog – Mrs. Cathy Yenca | Happenings from my real-life 21st-century mathematics classroom As Chicago Teachers Union members refuse to return to classrooms, CPS mum on possible consequences for those who decline to give lessons in person - Chicago Tribune
. Salinas Elementary School / Homepage Khan Academy Saved My Math Classroom - Room to Discover Math With Veatch - Education Activities - Posts | Facebook
Imagine Math Worksheets & Teaching Resources | Teachers Pay Teachers
Imagine Math Worksheets & Teaching Resources | Teachers Pay Teachers
The Building Blocks of an Online Lesson – Dr. Catlin Tucker
How lenient, or not, should professors be with students right now?
6th Grade Information | John Adams Middle School
Think Through Math (@ThinkThruMath) | Twitter
More Right-Brain Math Ideas | TheHomeSchoolMom
Terry Chew Academy - Math Mastery Lesson 8! | Facebook
10 ways to take your lessons to the next level with Canva
Imagine Math Worksheets & Teaching Resources | Teachers Pay Teachers
Math With Veatch - Education Activities - Posts | Facebook
To Learn, Students Need to DO Something | Cult of Pedagogy
Think Through Math Hack 100% WORKING TRY IT!!!!!!!!!!!!!!!!!! - YouTube
How to hack imagine math - YouTube
MathyCathy's Blog – Mrs. Cathy Yenca | Happenings from my real-life 21st-century mathematics classroom
PDF) ICT and mathematics: a guide to learning and teaching mathematics 11-19
TTM HACK!!!!!!!!!!!!! - YouTube
More Right-Brain Math Ideas | TheHomeSchoolMom
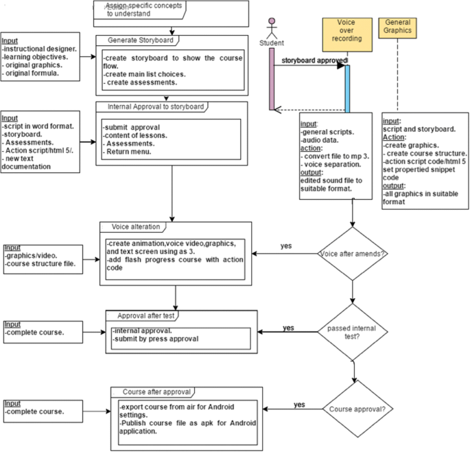
Development of a Java-based Mobile application for mathematics learning | SpringerLink
Magnetic field created by a current carrying wire (video) | Khan Academy
Classroom Lessons | Math Solutions





